You don’t need to manually save every query you run—even scheduled queries, such as monthly tasks—in a separate document. The Studio automatically captures and stores key details of your executed SQL commands in the query history.
You can review, modify, and search past queries executed on the database. The query history also records who ran each query and when. This query history is especially useful when you need to trace past activity—for example, during investigations, backup log reviews, or recovering queries after an SQL Server failure.
To open the query history, select View > Other Windows > Query History.
To learn more about various methods for obtaining query history, see How to Check SQL Server Query History in our blog.
Note
By default, query history is stored in the
%appdata%\Devart\dbForge Studio for SQL Server\ExecutedQueries\ExecutedQueries.dbfile. You can specify a different path for the query history file in the query history settings.Note that this file doesn’t store your connection passwords.
The Query History window includes two main areas and additional controls for refining the displayed history records.
Query history grid – This area presents a tabular view of all previously executed queries. It includes the following columns:

Tip
To copy a statement or section of code, select it in the preview pane and press Ctrl+C.
To edit a previously executed SQL query, right-click it in the query history grid and select To New SQL Window.
Alternatively, double-click the query in the query history grid.

The query opens in a new SQL document, where you can modify its text.

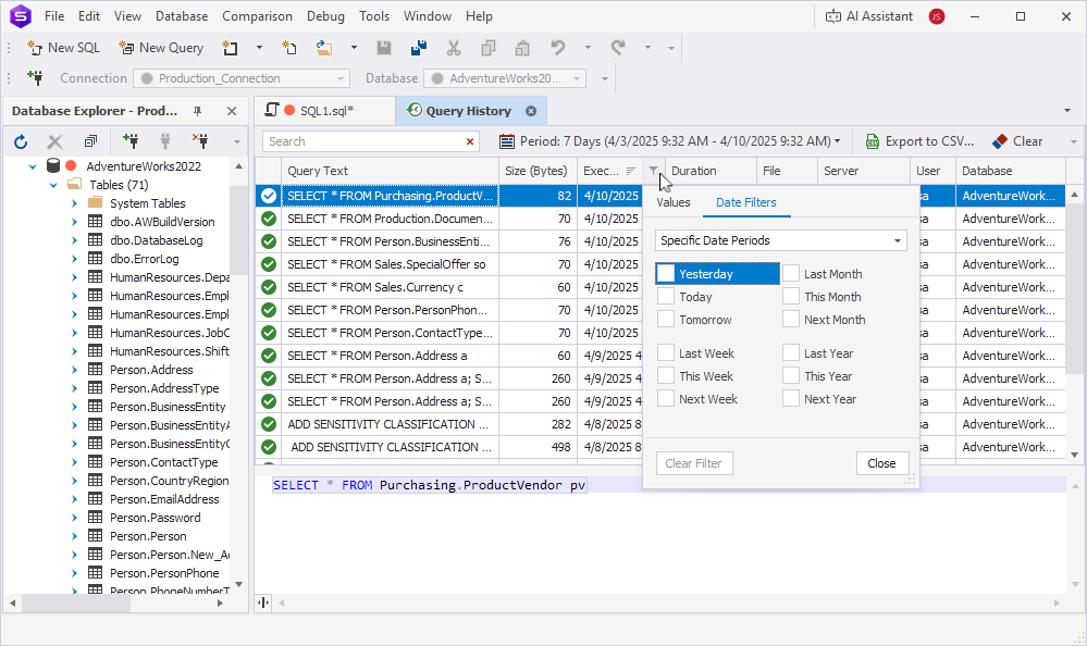
1. Hover over the column name.
2. Click the funnel icon.
3. Select the filtering options.
Filtering options differ depending on a column. The following table lists the available filters and how to apply them for each column type.
| Column | Filtering instructions |
|---|---|
| Status | Choose the status of the queries to be displayed. |
| Query Text | The Values tab: Choose from the options. The Text Filters tab: Select a condition from the list and enter the value you’re looking for. |
| Size (Bytes) | The Values tab: Enter the minimum and maximum values or use the slider. The Numeric Filters tab: Select a condition from the list and enter the value you’re looking for. |
| Executed On | The Values tab: Select the date range from the list. The Date Filters tab: Select a condition from the list and enter the value you’re looking for. |
| Duration | The Values tab: Select the query duration from the list. The Filters tab: Select a condition from the list and enter the value you’re looking for. |
| File | The Values tab: Select the desired file from the list. The Text Filters tab: Select a condition from the list and enter the value you’re looking for. |
| Server | The Values tab: Select one or more servers from the list. The Text Filters tab: Select a condition from the list and enter the value you’re looking for. |
| User | The Values tab: Select a user from the list. The Text Filters tab: Select a condition from the list and enter the value you’re looking for. |

1. Right-click a column heading in the grid and select Filter Editor.
2. Click the operator and select And, Or, Not And, or Not Or.
3. To configure the filter, select the conditions in the orange and blue boxes and enter a value in the green box.
4. To add a condition or a condition group, hover over the operator and click the plus button next to it.
5. Click Apply.

To adjust the query history grid view, right-click a column heading and select an option from the shortcut menu:

1. Select Tools > Options.
2. Select Environment > Documents > Query History.
3. Adjust the settings:
%appdata%\Devart\dbForge Studio for SQL Server\ExecutedQueries.Automatically remove queries older than – The number of days after which the history of executed queries is deleted. The default value is 60.
To disable automatic history removal, clear the checkbox.
