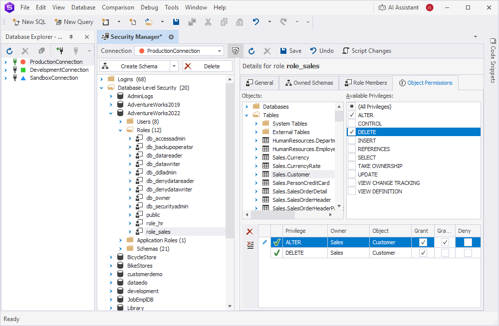
You can grant permissions on database objects to a user, role, or application role or revoke such permissions on the Object Permissions tab of the Security Manager window. The grid at the bottom of the Object Permissions tab shows the privileges that are granted or denied to the user, role, or application role you’re viewing.
1. On the Database menu, select Security Manager.
2. In the tree, select the user, role, or application role requiring permissions.
3. On the Object Permissions tab, select the privileges you want to grant:
3.1. Under Objects, select a database object.
3.2. Under Available Privileges, select one or more privileges.
3.3. In the grid below, select Grant for the privileges you want to grant.
Note
To enable the user, role, or application role to grant this privilege to other users, roles, or application roles, select Grant Option.

4. Click Save on the Security Manager toolbar.
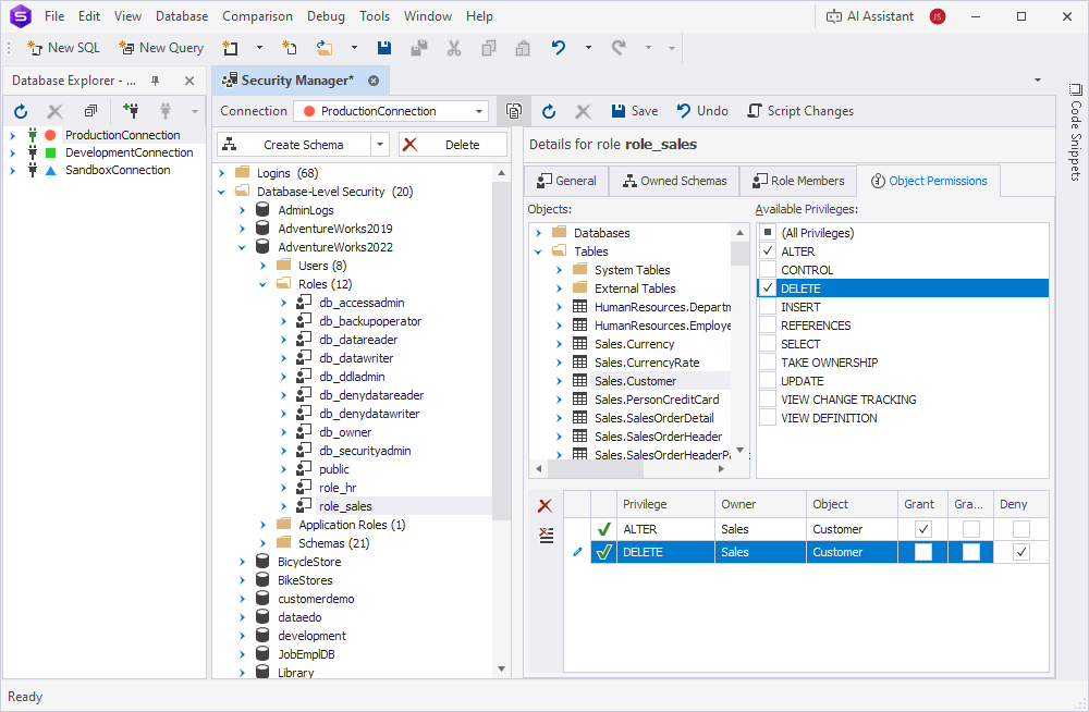
You can deny a privilege for a user, role, or application role so that they aren’t able to use this privilege even if they inherit it.
1. On the Database menu, select Security Manager.
2. In the tree, select the user, role, or application role you want to edit.
3. On the Object Permissions tab, select the privileges you want to deny:
3.1. Under Objects, select a database object.
3.2. Under Available Privileges, select one or more privileges.
3.3. In the grid below, select Deny for the privileges you want to deny.

4. Click Save on the Security Manager toolbar.
1. On the Database menu, select Security Manager.
2. In the tree, select the user, role, or application role you want to edit.
3. On the Object Permissions tab, revoke the privileges:
To revoke a specific privilege, use one of these methods:
Revoke Selected Privilege.To revoke all assigned privileges, use one of these methods:
Revoke All Privileges.