Multiple developers often work across different environments. With dbForge Source Control, you can link each database instance to a shared repository. dbForge Source Control tracks every change, synchronizes them with other versions, and keeps the development process consistent and controlled.
dbForge Source Control is an add-in for SQL Server Management Studio that enables you to version-control database schemas and static data by linking databases to the supported version control systems, such as TFS, Apache Subversion (SVN), TFVC, Git (including Azure DevOps, GitHub, GitLab, and Bitbucket), Mercurial (Hg), Perforce (P4), and SourceGear Vault.
You can use dbForge Source Control to:
dbForge Source Control supports two team models that can work with multi-instance development:
dbForge Source Control enables you to set up the standard version control process directly from SQL Server Management Studio and to perform all the required version-control operations.
After you make changes, dbForge Source Control compares your current database copy with the version in source control and detects the differences. You can commit the changes or undo them.
To commit your changes, select them in the Local changes section, write a comment, and click Commit. This updates the source control repository with your local changes.
To discard uncommitted changes, click Undo.

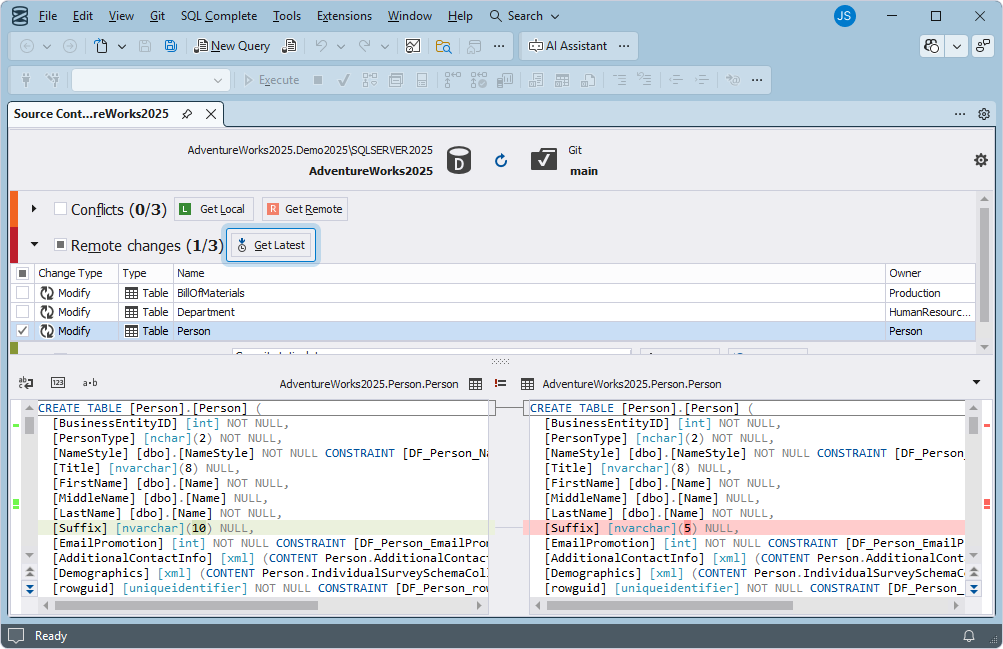
You can update your local database copy to synchronize it with changes made by other developers. All changes appear in Source Control Manager. Refresh it to view updates.
To update your local database copy, select the changes in the Remote changes section and click Get Latest.

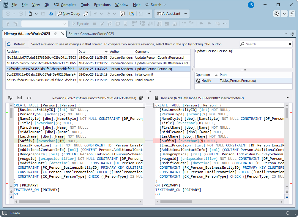
You can view the change history to see who committed each change, when it was committed, and why. You can also compare versions to review the differences between them.

Conflicts may occur when developers simultaneously make different changes to the same database objects or data.

To prevent conflicts, consider the following:
To resolve conflicts, choose a resolution strategy:
Alternatively, use a manual merge strategy when you can edit a SQL script to combine both changes.
After that, test the resolved version.
dbForge Source Control supports versioning of static data. You can link static data, modify it, commit changes, and resolve conflicts.
When synchronizing static data to the production environment, consider the following:

1. Set up your repository.
2. Link a development instance to your repository.
3. Link additional instances.
4. Set up the change management process.
5. Automate the deployment process:
Watch this video to learn how dbForge Source Control works and what version control operations you can perform.