dbForge Studio for SQL Server can help you improve SQL query performance with tools such as Query Profiler, AI Assistant, and T-SQL Code Analyzer. This topic outlines the most effective techniques for executing queries efficiently, along with practical examples.
Note
Query execution results may vary even when using the same schemas and similar test data. To ensure accuracy, verify query performance in both development and production environments.
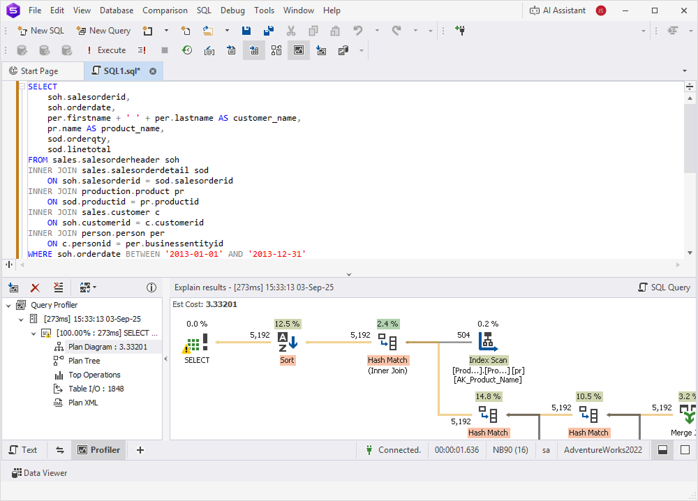
Using JOINs instead of subqueries is a common technique for improving performance. JOINs enable SQL Server to retrieve related data efficiently by using indexed relationships between tables. This significantly speeds up query processing and improves overall execution time, especially when compared to nested queries. You can use Query Profiler to measure query performance. To compare the execution time of different queries:
1. On the toolbar, select New SQL, then click Query Profiling.
2. In the new SQL document, enter your query.
3. Click Execute to run the query and view performance metrics.
The following examples demonstrate how query performance can vary between a JOIN and a subquery.
Example of a query with a subquery
SELECT
soh.salesorderid,
soh.orderdate,
(SELECT per.firstname + ' ' + per.lastname
FROM person.person per
WHERE per.businessentityid = (
SELECT c.personid
FROM sales.customer c
WHERE c.customerid = soh.customerid
)) AS customer_name,
(SELECT pr.name
FROM production.product pr
WHERE pr.productid = sod.productid) AS product_name,
sod.orderqty,
sod.linetotal
FROM sales.salesorderheader soh,
sales.salesorderdetail sod
WHERE soh.salesorderid = sod.salesorderid
AND soh.orderdate BETWEEN '2013-01-01' AND '2013-12-31'
AND sod.orderqty > 5
ORDER BY soh.salesorderid, product_name;

Example of an equivalent query using a JOIN
SELECT
soh.salesorderid,
soh.orderdate,
per.firstname + ' ' + per.lastname AS customer_name,
pr.name AS product_name,
sod.orderqty,
sod.linetotal
FROM sales.salesorderheader soh
INNER JOIN sales.salesorderdetail sod
ON soh.salesorderid = sod.salesorderid
INNER JOIN production.product pr
ON sod.productid = pr.productid
INNER JOIN sales.customer c
ON soh.customerid = c.customerid
INNER JOIN person.person per
ON c.personid = per.businessentityid
WHERE soh.orderdate BETWEEN '2013-01-01' AND '2013-12-31'
AND sod.orderqty > 5
ORDER BY soh.salesorderid, product_name;

The results show that the JOIN query runs more efficiently than the query that uses a subquery.

To improve SQL query performance, filter data using actual values instead of applying functions to columns. When a function is applied directly to a column (e.g., WHERE YEAR(date_column) = 2023), SQL Server can’t use indexes efficiently. This often results in full table or index scans that can significantly slow down query execution.
In the following examples, we will first use T-SQL Code Analyzer to identify potential performance issues, and then compare the efficiency of a query that applies a function to a column and a query that filters data without functions.
Step 1: Analyze a query using T-SQL Code Analyzer.
1. On the toolbar, select New SQL to open a new SQL document.
2. Enter the query you want to analyze.
3. Right-click in the editor and select Analyze Code.

4. View the results in the Output window or the Error List.
Example of a query with a function
SELECT
soh.SalesOrderID,
soh.OrderDate
FROM
Sales.SalesOrderHeader soh
WHERE
CHARINDEX('2013', CONVERT(varchar(10), soh.OrderDate, 120)) > 0;

Example of a query with data filtering
SELECT
soh.SalesOrderID,
soh.OrderDate
FROM
Sales.SalesOrderHeader soh
WHERE
soh.OrderDate >= '2013-01-01';

Step 2: Compare query efficiency.
1. On the toolbar, select New SQL, then click Query Profiling.
2. In the new SQL document, enter both queries.
3. Click Execute to run the query and view performance metrics.

To improve the performance of queries that filter data by column values, create an index on the filtered column. An index allows SQL Server to locate matching rows faster than scanning the entire table.
You can use Query Profiler to measure the performance impact of indexing.
1. On the toolbar, select New SQL, then click Query Profiling.
2. In the new SQL document, enter your query.
3. Click Execute to run the query and view performance metrics.
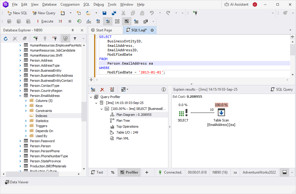
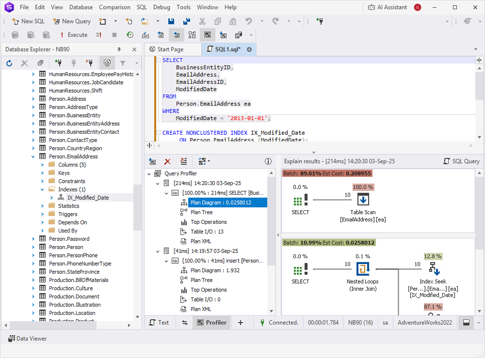
The following examples show query performance before and after applying an index.
Example of a query with column filtering
SELECT
BusinessEntityID,
EmailAddress,
EmailAddressID,
ModifiedDate
FROM
Person.EmailAddress
WHERE
ModifiedDate = '2013-01-01';

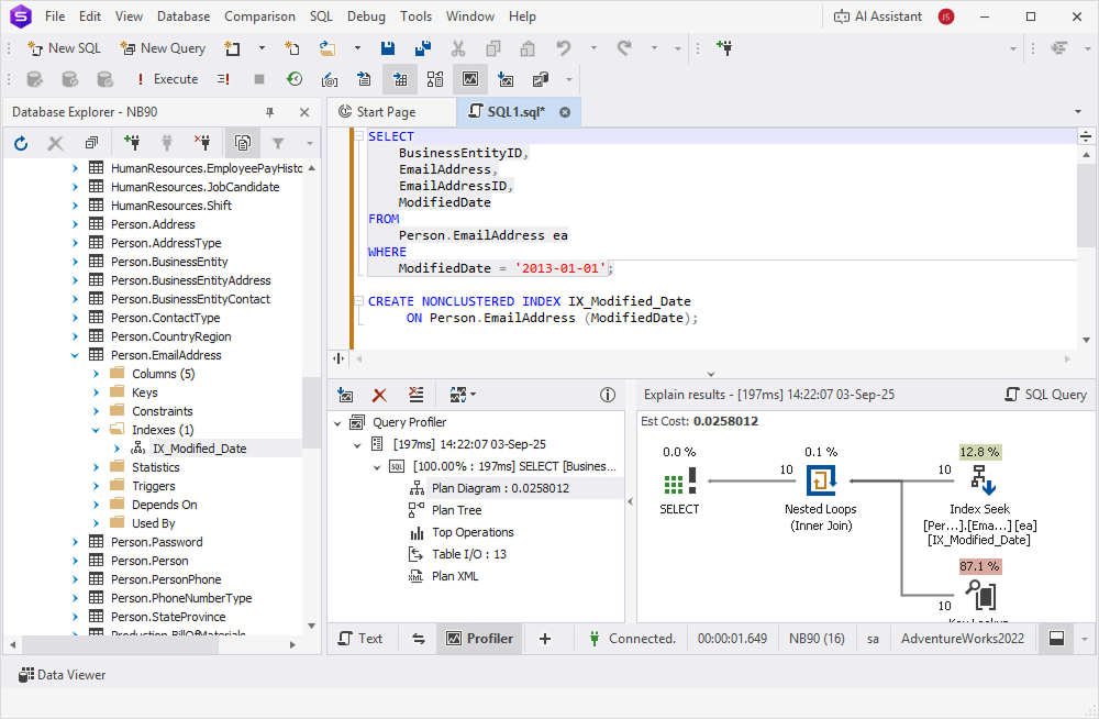
Example of a query with an index
CREATE NONCLUSTERED INDEX IX_Modified_Date
ON Person.EmailAddress (ModifiedDate);

The results show that a query that uses an indexed column runs faster than the same query without an index.

The UNION operator combines the results of two or more SELECT statements into a single result set. When you use several UNION operations, SQL Server must repeatedly scan and process the data, which can reduce performance.
In many cases, you can replace UNION with the PIVOT operator. PIVOT transforms rows into columns in a single scan, which is generally more efficient and requires fewer resources.
In this example, we will measure the performance of a query that uses multiple UNION statements by using Query Profiler. We will then convert the query to use PIVOT with AI Assistant and measure its performance again.
Step 1: Compare performance using Query Profiler.
1. On the toolbar, select New SQL, then click Query Profiling.
2. In the new SQL document, enter the UNION-based query you want to test.
3. Click Execute to run the query and view the profiling results.
Step 2: Modify the query using AI Assistant.
1. Click the AI Assistant icon on the toolbar and select Open Chat Window.
2. Enter a prompt that includes the UNION-based query and click Send.
3. Copy the optimized PIVOT query returned by the AI Assistant.

4. Paste it into the SQL document and click Execute to run the query.
WITH SalesData AS (
SELECT YEAR(soh.OrderDate) AS OrderYear, 'Bikes' AS Category, SUM(soh.TotalDue) AS SalesAmount
FROM Sales.SalesOrderHeader soh
JOIN Sales.SalesOrderDetail sod ON soh.SalesOrderID = sod.SalesOrderID
JOIN Production.Product p ON sod.ProductID = p.ProductID
JOIN Production.ProductSubcategory psc ON p.ProductSubcategoryID = psc.ProductSubcategoryID
JOIN Production.ProductCategory pc ON psc.ProductCategoryID = pc.ProductCategoryID
WHERE pc.Name = 'Bikes'
GROUP BY YEAR(soh.OrderDate)
UNION
SELECT YEAR(soh.OrderDate), 'Accessories', SUM(soh.TotalDue)
FROM Sales.SalesOrderHeader soh
JOIN Sales.SalesOrderDetail sod ON soh.SalesOrderID = sod.SalesOrderID
JOIN Production.Product p ON sod.ProductID = p.ProductID
JOIN Production.ProductSubcategory psc ON p.ProductSubcategoryID = psc.ProductSubcategoryID
JOIN Production.ProductCategory pc ON psc.ProductCategoryID = pc.ProductCategoryID
WHERE pc.Name = 'Accessories'
GROUP BY YEAR(soh.OrderDate)
UNION
SELECT YEAR(soh.OrderDate), 'Clothing', SUM(soh.TotalDue)
FROM Sales.SalesOrderHeader soh
JOIN Sales.SalesOrderDetail sod ON soh.SalesOrderID = sod.SalesOrderID
JOIN Production.Product p ON sod.ProductID = p.ProductID
JOIN Production.ProductSubcategory psc ON p.ProductSubcategoryID = psc.ProductSubcategoryID
JOIN Production.ProductCategory pc ON psc.ProductCategoryID = pc.ProductCategoryID
WHERE pc.Name = 'Clothing'
GROUP BY YEAR(soh.OrderDate)
)
SELECT
OrderYear,
SUM(CASE WHEN Category = 'Bikes' THEN SalesAmount ELSE 0 END) AS Bikes,
SUM(CASE WHEN Category = 'Accessories' THEN SalesAmount ELSE 0 END) AS Accessories,
SUM(CASE WHEN Category = 'Clothing' THEN SalesAmount ELSE 0 END) AS Clothing
FROM SalesData
GROUP BY OrderYear
ORDER BY OrderYear;

Example of an equivalent PIVOT query generated by AI Assistant
WITH SalesData AS (
SELECT YEAR(soh.OrderDate) AS OrderYear, pc.Name AS Category, SUM(soh.TotalDue) AS SalesAmount
FROM Sales.SalesOrderHeader soh
JOIN Sales.SalesOrderDetail sod ON soh.SalesOrderID = sod.SalesOrderID
JOIN Production.Product p ON sod.ProductID = p.ProductID
JOIN Production.ProductSubcategory psc ON p.ProductSubcategoryID = psc.ProductSubcategoryID
JOIN Production.ProductCategory pc ON psc.ProductCategoryID = pc.ProductCategoryID
WHERE pc.Name IN ('Bikes', 'Accessories', 'Clothing')
GROUP BY YEAR(soh.OrderDate), pc.Name
)
SELECT OrderYear, [Bikes], [Accessories], [Clothing]
FROM SalesData
PIVOT(
SUM(SalesAmount)
FOR Category IN ([Bikes], [Accessories], [Clothing])
) AS PivotTable
ORDER BY OrderYear;

In this example, the PIVOT query executed faster and used fewer resources than the UNION-based query.

To sum it up, along with using the dbForge Studio for SQL Server tools, such as Query Profiler, T-SQL Code Analyzer, Index Manager, and AI Assistant, follow these recommendations to optimize query performance.
| Recommendation | Details |
|---|---|
| Analyze before optimizing | Use Query Profiler to measure actual query performance before making changes. Optimization without measurement may introduce unnecessary complexity. |
| Compare execution plans | Review execution plans for both original and optimized queries to verify that changes improve performance. |
| Test in both environments | Verify query performance in both development and production environments, as results may vary due to different data volumes and server configurations. |
| Use explicit JOIN syntax | Prefer explicit JOIN syntax (INNER JOIN, LEFT JOIN) over implicit joins with comma-separated tables in the FROM clause for better readability and maintainability. |
| Evaluate subqueries case by case | Don’t assume JOINs are always faster than subqueries. Modern SQL Server optimizer often transforms subqueries into JOINs automatically. Test both approaches. |
| Avoid functions on indexed columns | Don’t apply functions to columns in WHERE clauses (e.g., YEAR(date_column) = 2023). Instead, use range filters (e.g., date_column >= '2023-01-01' AND date_column < '2024-01-01'). |
| Use sargable predicates | Write search arguments that allow SQL Server to use indexes efficiently. Avoid wrapping columns in functions, calculations, or type conversions. |
| Create targeted indexes | Add indexes on columns frequently used in WHERE, JOIN, and ORDER BY clauses. Use Index Manager to identify index fragmentation. |
| Consider index trade-offs | Remember that indexes speed up reads but slow down INSERT, UPDATE, and DELETE operations. Balance read and write performance requirements. |
| Use PIVOT for category aggregation | Replace multiple UNION queries with PIVOT when aggregating data across fixed categories to reduce table scans. |
| Know PIVOT limitations | PIVOT requires a predefined list of column values. For dynamic values, use dynamic SQL or alternative approaches. |
| Leverage AI Assistant | Use AI Assistant to suggest query optimizations and generate alternative query structures. |
| Use T-SQL Code Analyzer | Run code analysis to identify potential performance issues such as non-sargable predicates, missing indexes, and inefficient patterns. |
| Document optimization decisions | Record why specific optimizations were applied to help future maintenance and prevent regression. |
| Review statistics regularly | Ensure table statistics are up to date with UPDATE STATISTICS to help the query optimizer make accurate decisions. |
| Avoid premature optimization | Focus on queries that actually cause performance problems rather than optimizing all. |