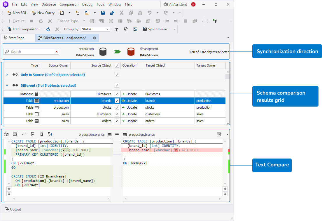
After you perform a schema comparison, dbForge Studio displays the results in the Schema Comparison document.
The Schema Comparison document displays the results of a schema comparison and includes the following panes:

The Synchronization direction pane displays:
The results grid displays:
Note
dbForge Studio automatically assigns an operation for each compared object. You can change the operation in the Operation column.
The Schema comparison grid includes the following columns.
| Name | Description |
|---|---|
| Type | Type of a database object. |
| Source Owner | Schema to which the object belongs in the source database. |
| Source Object | Name of the object in the source schema. |
| Operation | Synchronization operation for the target database:
|
| Target Object | Name of the object in the target database. |
| Target Owner | Schema to which the object belongs in the target database. |
The Text Compare pane shows the SQL differences between source and target objects that are selected for synchronization in the results grid. Those differences are highlighted in specific colors.
To update the comparison results, do one of the following:
On the Comparison toolbar, click
.
Right-click the grid and select Refresh.
Press F5.
To change the comparison settings, do one of the following:
On the Comparison toolbar, click
.
Right-click the grid and select Edit Comparison.
To group comparison results, do one of the following:
Grouping options:
Warning
The Drop operation is unavailable for the database object type in the Different section.
Note
If the source table is partitioned but the target server does not support partitioning, the comparison status depends on other structural differences:
- If the table exists only in the source or differs in other ways beyond partitioning, it will appear as Only in Source or Different, and can be synchronized (excluding partitioning).
- If the source and target tables are structurally identical except for partitioning, the partitioning is ignored, and the table is marked as Identical.

To view a deployment script for the selected object, right-click the object in the grid, then select View Schema Update Script.

The deployment script opens in the Schema Update Script window.

To search for objects, type a search query in the search box.
Search behavior:
To clear the search results, click
in the search box.

The table describes the keyboard shortcuts you can use in the search box.
| Keyboard shortcut | Description |
|---|---|
| Ctrl+A | Selects all. |
| Ctrl+Left Arrow (←) | Moves the caret to the beginning of the previous word. |
| Ctrl+Right Arrow (→) | Moves the caret to the end of the next word. |
| Ctrl+Shift+Left Arrow (←) | Selects text from the current caret position to the beginning of the current word, and moves the caret to the beginning of the word. |
| Ctrl+Shift+Right Arrow (→) | Selects text from the current caret position to the end of the current word, and moves the caret to the end of the word. |
| Ctrl+Backspace | Deletes the word to the left of the caret. |
You can save:
Saved settings are stored in a schema comparison file (.scomp) and include:
Note
An asterisk (*) in the file name on the tab title indicates unsaved changes.
To save the comparison settings, do one of the following:
On the standard toolbar, click
or
.
In the top menu, select File > Save .scomp or Save All.
Press Ctrl+S or Ctrl+Shift+S.
Note
Saving the .scomp file before configuring synchronization preserves your comparison settings and retains the default synchronization settings.
To save both custom comparison and synchronization settings:
1. Right-click the grid and select Synchronize, or press F8.
2. In the Schema Synchronization wizard, configure the required settings.
3. Close the wizard.
4. Save the .scomp file.
Tip
You can use this file as a project file that includes all the settings and options required to run it from the command line.