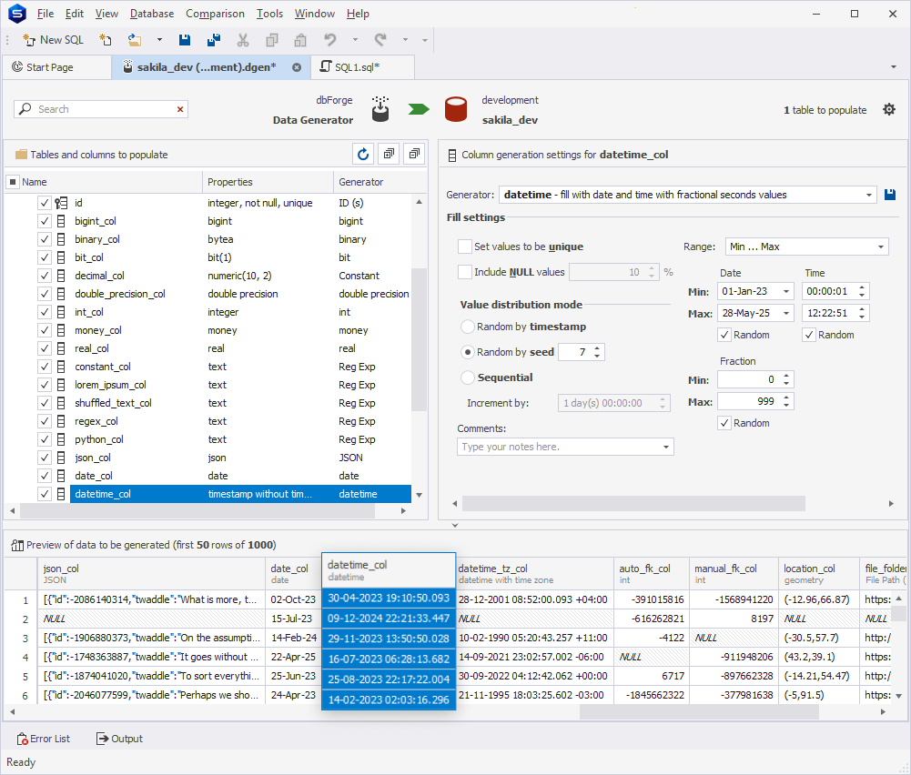
The Datetime generator creates dates and times with fractional seconds values. In the Fill settings section, you can set up basic and custom settings.
The settings depend on the selected range type.
Date: Specify the minimum and maximum date values.
Time: Specify the minimum and maximum time values.
Fraction: Select the minimum and maximum seconds values.
Random: Select to generate random values, where necessary.
Column: Select a column as a time reference-point.
Use offset details: Select to configure offset details.
Use offset details: Select to configure offset details.

