This update to dbForge Studio for Oracle introduces significant improvements across AI-powered assistance, UI/UX, security, and database functionality. The improvements in error analysis, code editing, support for modern data types, and encryption are aimed at making development more consistent and efficient.
We continue to refine the AI Assistant to make it a more reliable part of everyday development.
An online search option has been added to extend responses beyond pre-trained data. The AI Assistant scans the web, including the Devart website, documentation portal, and blog, to provide more complete answers.
AI Assistant responses are now displayed as they are generated, allowing you to review them without waiting for the full output.
Errors from the Error List window can now be sent directly to AI Chat to receive immediate explanations and suggested fixes.
The column data type is now assigned automatically based on the column name. By default, new columns are created with VARCHAR2. However, if the name contains specific keywords, the system applies heuristics to set a more appropriate type. For example, a column containing the word DATE (such as str_date, date-str, MIME_Date, or srt date str) is automatically assigned the DATE type.
To improve user experience, we have added tooltips to the SQL document tab that display the connection and database names, document owner, full file path, and server version.
New options in Tools > Options > Environments > Tabs and Windows let you configure where new tabs are inserted: before or after the active tab, at the beginning, or at the end of the tab group.

We have added keyboard shortcuts to simplify code editing and reduce manual operations.
Alt+Up / Alt+Down — Moves selected lines (or the current line if none are selected).
Ctrl+Shift+A — Selects the entire statement, including all related keywords, operators, and values.
Encryption capabilities have been improved to align with modern standards, ensuring stronger protection of sensitive data in transit and at rest.
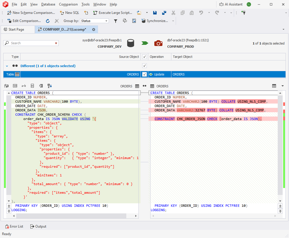
dbForge Studio for Oracle now supports modifiers for the JSON datatype. You can use them to query, extract, update, or manipulate JSON data. This functionality is available in Schema Compare and in syntax check.

The Query Builder functionality now includes advanced settings to control how column names are qualified in generated SQL code. The new options are:
Qualify column name using table alias — Prefixes each column name with its alias, making queries more compact and easier to read.
Qualify column name without table alias — Prefixes each column name with its full table name, ensuring clarity when working with multiple tables that contain similar column names.
