DBxtra is a versatile business intelligence tool designed for creating and sharing interactive reports and dashboards. It empowers users to design, deploy, and manage reports without needing complex SQL, programming, or web technologies. You can use an ODBC driver to connect to Oracle and load its data into DBxtra.
Note
You need to have a configured Data Source Name (DSN). For instructions, see Configure a Windows DSN for Oracle.
1. In DBxtra, select an existing project or create a new project.
2. On the Home tab, select Data Connection > ODBC Connection.

The Connect through ODBC dialog opens.
3. In the Connection name field, enter a name for the connection.
4. Click the
ellipsis button.

The Data Link Properties dialog opens.
5. On the Provider tab, select Microsoft OLE DB Provider for ODBC Drivers, then click Next.

6. Under Use data source name, select your DSN.
7. Optional: Under Enter the initial catalog to use, select the catalog that you want to use.
8. Optional: Click Test Connection to verify the connection settings.
9. Click OK to save the data source settings.

10. In the Connect through ODBC dialog, under SQL dialect, select ANSI SQL/2003.
11. Under Select User Groups who can view this Connection, select the needed options.
12. Then click Ok to save the connection.

The connection appears in Project Explorer under Data Connections.

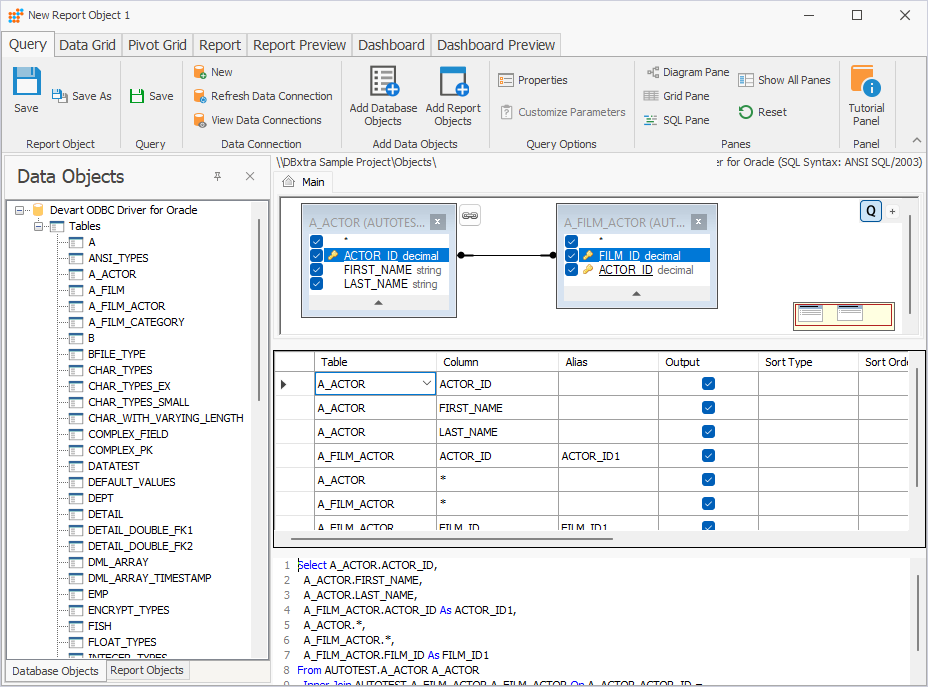
1. On the Home tab, click Report Object.
2. Click Click here to define a new Query.

3. Select the data connection, then click Select.

The report object opens.
4. On the Query tab, select the tables and columns to retrieve, and define relationships if needed.
The generated SQL query is displayed in the SQL pane.

5. Select the Data Grid tab.
The data is displayed in a table.
