DBeaver Enterprise and DBeaver Community let you connect to Dynamics 365 via ODBC, enabling SQL-based querying, reporting, and data management.
If you require a simplified connection setup with built-in ODBC support, enhanced security, and performance features, try DBeaver Enterprise.
If you need basic ODBC connectivity to Dynamics 365 and are comfortable with manual configuration using a generic ODBC connection, choose DBeaver Community—a free, open-source database management tool. For more information on connecting to Dynamics 365 data from DBeaver Community, see Connect DBeaver Community to Dynamics 365 through ODBC.
1. Open DBeaver Enterprise.
2. Select Database > New Database Connection.
3. Select ODBC, then click Next.

4. In the Data Source field, enter the name of your DSN.

5. Optional: Click Test Connection to verify the connection settings.

6. Click Finish.
The database appears on the left pane.
7. To view the data stored in a table, expand the database structure and double-click the needed table.

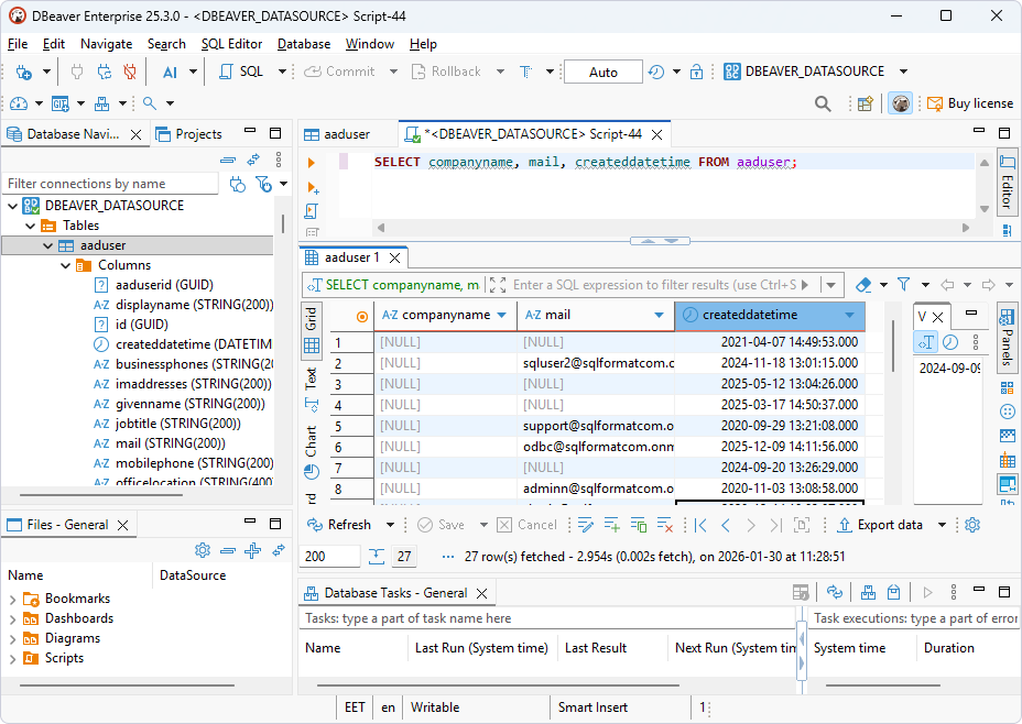
1. Select SQL Editor > New SQL script.

2. Enter your query.

3. Select SQL Editor > Execute SQL query.
The query results are displayed in the main pane.

Note
In addition to the built-in ODBC driver, DBeaver Enterprise supports generic ODBC connections that require manual configuration. To configure such a connection:
Complete the Initial configuration section and steps 1 to 6 in the Connect to Dynamics 365 section of Connect DBeaver Community to Dynamics 365 through ODBC.
Then continue from step 2 in the Connect to Dynamics 365 section of this article.